lab3_report
lab3_report
OO和OS都在学进程,着实这段时间被进程折磨有点狠
lab_thinkings
Thinking 3.1
question
请结合 MOS 中的页目录自映射应用解释代码中
e->env_pgdir[PDX(UVPT)]= PADDR(e->env_pgdir) | PTE_V的含义。
answer
在MOS 中,将页表和页目录映射到了用户空间中的 0x7fc00000-0x80000000(共 4MB)区域,这意味着 MOS 中允许在用户态下通过 UVPT 访问当前进程的页表和页目录。
1 |
从上面三个宏的定义我们不难理解,PTE_V 有效位,若某页表项的有效位为 1,则该页表项中高 20 位就是对应的物理页号。所以这行代码的含义是将页表映射到UVPT所对应的物理地址,从而让用户可以通过UVAT来访问页表,同时用PTE_V置有效位。
env_pgdir[PDX(UVPT)]= PADDR(e->env_pgdir) | PTE_V表示页目录中第PDX(UVPT)项映射到页目录本身的物理地址,实现自映射机制。
Thinking 3.2
question
elf_load_seg 以函数指针的形式,接受外部自定义的回调函数 map_page。请你找到与之相关的 data 这一参数在此处的来源,并思考它的作用。没有这个参数可不可以?为什么?
answer
elf_load_seg定义在lib/elfloader.c中,具体定义如下:
1 | /* Overview: |
elf_load_seg 的最后两个参数用于接受一个自定义的回调函数 map_page,以及需要传递给回调函数的额外参数 data,这个参数在具体实现中传给了map_page,所以我们再看一下map_page的编写——在kern/env.c中传入map_page指针的函数是load_icode_mapper,data参数为e。load_icode_mapper实现如下:
1 | static int load_icode_mapper(void *data, u_long va, size_t offset, u_int perm, const void *src, |
这里利用传入的data参数辅助得到了env_pgdir的位置,所以由此可见,data参数不能省略。
Thinking 3.3
question
结合 elf_load_seg 的参数和实现,考虑该函数需要处理哪些页面加载的情况。
answer
elf_load_seg的作用是将ELF二进制文件加载进来,并将整个段映射到正确的虚拟地址。

所以对于页面加载有以下几种情况:
va和va+bin_size的相对位置有以下6种:

va+bin_size和va+sg_size的相对位置有以下6种:

Thinking 3.4
question
思考上面这一段话,并根据自己在 Lab2 中的理解,回答:你认为这里的 env_tf.cp0_epc 存储的是物理地址还是虚拟地址?
answer
env_tf.cp0_epc存储的是虚拟地址,一方面这个值来自于CPU,而CPU提供的均为虚拟地址,另一方面对于每个用户进程来说entry_point都是一样的(如果不手动进行设置的话),这样可使让程序的每次执行都从一个固定的虚拟地址开始,这种统一对CPU是友好的。
Thinking 3.5
question
0 号异常 的处理函数为 handle_int,表示中断,由时钟中断、控制台中断等中断造成
1 号异常 的处理函数为 handle_mod,表示存储异常,进行存储操作时该页被标记为只读
2 号异常 的处理函数为 handle_tlb,表示 TLB load 异常
3 号异常 的处理函数为 handle_tlb,表示 TLB store 异常
8 号异常 的处理函数为 handle_sys,表示系统调用,用户进程通过执行 syscall 指令陷入内核
试找出上述 5 个异常处理函数的具体实现位置。
answer
handle_int在kern/genex.S中,实现如下:
1 | NESTED(handle_int, TF_SIZE, zero) |
handle_mod在kern/traps.c中,无具体实现。
handle_tlb在kern/traps.c中,无具体实现。
handle_sys在kern/traps.c中,无具体实现。
Thinking 3.6
question
阅读 init.c、kclock.S、env_asm.S 和 genex.S 这几个文件,并尝试说出enable_irq 和 timer_irq 中每行汇编代码的作用。
answer
1 | //include/asm/cp0regdef.h |
1 | //include/mmu.h |
schedule在kern/sched.c中,返回中断并选择一个进程运行。
Thinking 3.7
question
阅读相关代码,思考操作系统是怎么根据时钟中断切换进程的。
answer
env_sched_list有两个链表存放就绪进程。当进程被创建时,我们将其插入第一个进程调度链表的头部。调用 sched_yield 函数时, 先判断当前时间片是否用完。如果用完,则将其插入另一个链表的结尾,之后判断当前就绪状态进程链表是否为空。如果为空, 将指针切换到另一个就绪状态进程链表。最后从指针指向的链表的头部获取一个就绪进程进行切换。
lab_difficulties
lab3的主体是在用户态下进行进程管理,主要分为创建进程、时钟中断和异常处理和进程调度三个部分,由于lab3存在大量计租p7的知识,还是相对比较简单的,我利用上机开始做,刚好九点整就完成提交通过了。
创建进程

由于没有实现线程,本实验中进程既是基本的分配单元,也是基本的执行单元。每个进程都是一个实体,有其自己的地址空间,通常包括代码段、数据段和堆栈。程序是一个没有生命的实体,只有被操作系统赋予生命时,它才能成为一个活动的实体,而执行中的程序,就是进程。
| 函数 | 功能 |
|---|---|
| env_init | 实现 Env 控制块的空闲队列和调度队列的初始化功能 |
| env_setup_vm | 初始化新进程的地址空间 |
| void map_segment(Pde *pgdir, u_long pa, u_long va, u_long size,u_int perm) | 在一级页表基地址 pgdir 对应的两级页表结构中做段地址映射,将虚拟地址段 [va,va+size) 映射到物理地址段 [pa,pa+size),因为是按页映射,要求 size 必须是页面大小的整数倍。同时为相关页表项的权限为设置为 perm。它在这里的作用是将内核中的 Page和 Env 数据结构映射到用户地址,以供用户程序读取。 |
| mkenvid | 生成一个新的进程 id |
| env_create | 创建一个新进程 |
| env_run | 进程运行使用 |
| schedule | 调度函数 |
PCB
进程控制块 (PCB) 是系统专门设置用来管理进程的数据结构,它可以记录进程的外部特征,描述进程的变化过程。而在lab3实验中,PCB是用一个Env结构体实现的。
1 | struct Env { |
现代计算机系统中经常有很多进程同时存在,每个进程执行不同的任务,它们之间也经常需要相互协作、通信,而这部分在实验中是依靠进程标识符来实现。在 struct Env 进程控制块中的 env_id 这个域,是每个进程独一无二的标识符,需要在进程创建的时候就被赋予。在 env.c 文件中实现了一个叫做 mkenvid 的函数,作用就是生成一个新的进程 id。
设置进程控制块
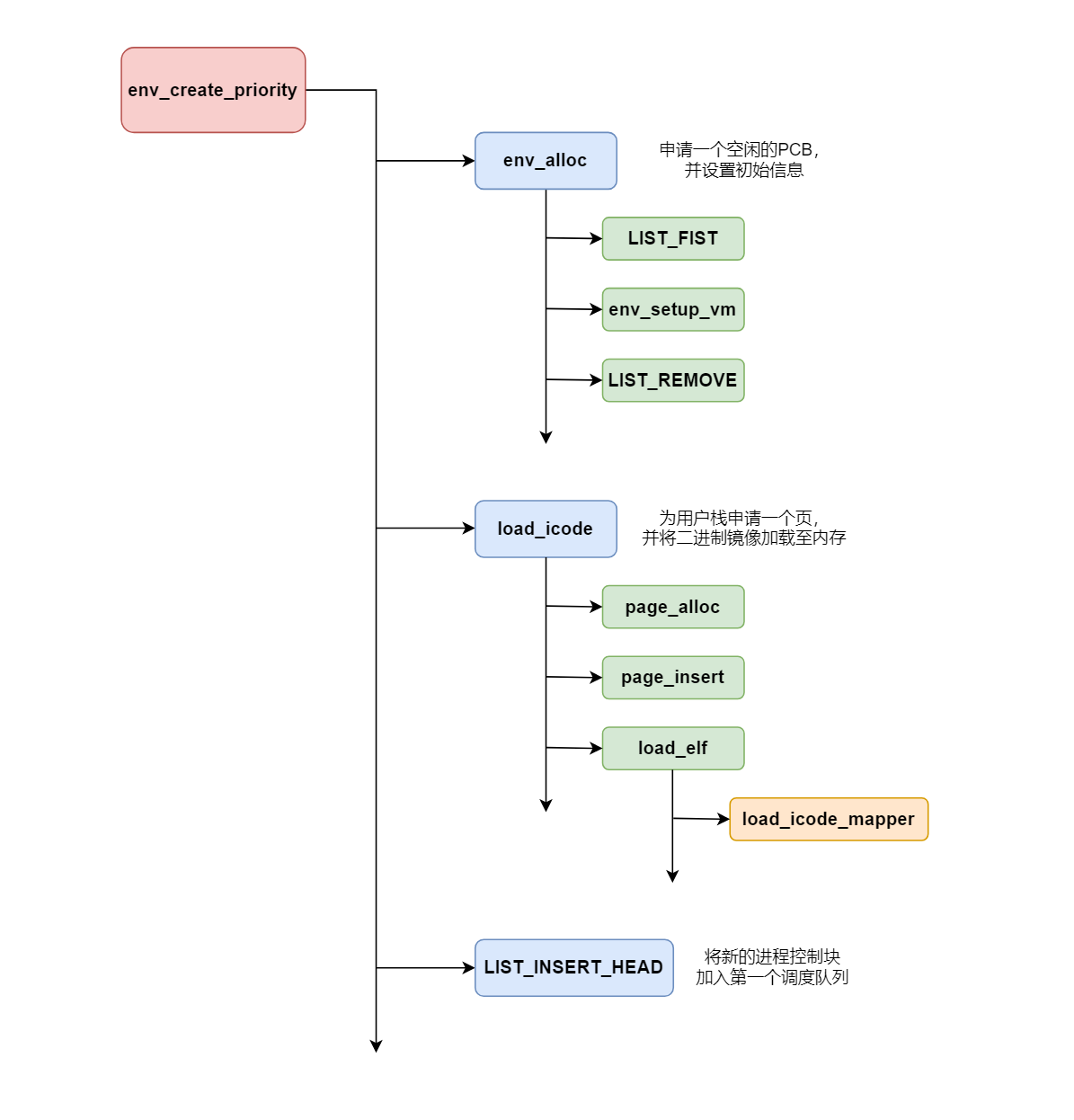
第一步——申请一个空闲的 PCB(也就是 Env 结构体),从 env_free_list 中索取一个空闲PCB 块,这时候的 PCB 就像张白纸一样。
第二步——“纯手工打造”打造一个进程。在这种创建方式下,由于没有模板进程,所以进程拥有的所有信息都是手工设置。而进程的信息又都存放于进程控制块中,所以需要手工初始化进程控制块。
第三步——进程光有 PCB 的信息还没法跑起来,每个进程都有独立的地址空间。所以,要为新进程初始化页目录。
第四步——此时 PCB 已经被填写了很多东西,不再是一张白纸,把它从空闲链表里摘出,就可以使用。
加载二进制镜像
要想正确加载一个 ELF 文件到内存,只需将 ELF 文件中所有需要加载的程序段(program segment)加载到对应的虚拟地址上即可。
load_icode 函数负责加载可执行文件 binary 到进程 e 的内存中。它调用的 elf_from 函数完成了解析 ELF 文件头的部分,elf_load_seg 负责将 ELF 文件的一个 segment 加载到内存。
创建进程及运行
创建进程的过程很简单,就是实现对上述个别函数的封装,分配一个新的 Env 结构体,设置进程控制块,并将程序载入到该进程的地址空间即可完成。
在创建进程前,需要调用 env_init 初始化进程管理。
进程运行包括两部分——保存当前进程上下文和恢复要启动的进程的上下文,然后运行该进程。
时钟中断和异常处理
异常处理

当发生异常时,处理器会进入一个用于分发异常的程序,这个程序的作用就是检测发生了哪种异常,并调用相应的异常处理程序。一般来说,异常分发程序会被要求放在固定的某个物理地址上(根据处理器的区别有所不同),以保证处理器能在检测到异常时正确地跳转到那里。这个分发程序可以认为是操作系统的一部分。
时钟中断
时钟中断和操作系统的时间片轮转算法是紧密相关的。时间片轮转调度是一种进程调度算法,每个进程被分配一个时间段,称作它的时间片,即该进程允许运行的时间。如果在时间片结束时进程还在运行,则该进程将挂起,切换到另一个进程运行。那么 CPU 是如何知晓一个进程的时间片结束的呢?就是通过定时器产生的时钟中断。当时钟中断产生时,当前运行的进程被挂起,我们需要在调度队列中选取一个合适的进程运行。如何“选取”,就要涉及到进程的调度了。
kern/kclock.S 中的 kclock_init 函数完成了时钟中断的初始化,该函数向 KSEG1 | DEV_RTC_ADDRESS| DEV_RTC_HZ 位置写入 200,其中 KSEG1 | DEV_RTC_ADDRESS 是模拟器(GXemul)映射实时钟的位置。偏移量为 DEV_RTC_HZ 表示设置实时钟中断的频率,200 表示 1 秒钟中断 200 次;如果写入 0,表示关闭时钟中断。时钟中断对于 GXemul 来说绑定到了 4 号中断上。注意这里的中断号和异常号是不一样的概念,我们实验的异常包括中断,中断本身是 0 号异常。
init/init.c 中的 mips_init 函数在完成初始化并创建进程后,需要调用 kclock_init 函数完成时钟中断的初始化,然后调用 kern/env_asm.S 中的 enable_irq 函数开启中断。
一旦实时钟中断产生,就会触发 MIPS 中断,从而系统将 PC 指向 0x80000080,从而跳转到.text.exc_gen_entry 代码段执行。对于实时钟引起的中断,通过.text.exc_gen_entry 代码段的分发,最终会调用 handle_int 函数来处理实时钟中断。
handle_int 中判断了 Cause 寄存器是不是对应的 4 号中断位引发的中断,如果是,则执行中断服务函数 timer_irq,跳转到 schedule 中执行。而这个函数就是我们将要补充的调度函数。
进程调度
调度的算法很简单,就是时间片轮转的算法。env 中的优先级在这里起到了作用,我们规定其数值表示进程每次运行的时间片数量。不过寻找就绪状态进程不是简单遍历所有进程,而是用一个调度链表存储所有就绪(可运行)的进程,即一个进程在调度链表中当且仅当这个进程是就绪(ENV_RUNNABLE)状态的。当内核创建新进程时,将其插入调度链表的头部;在其不再就绪(被阻塞)或退出时,将其从调度链表中移除。
1 | /* Overview: |
lab_summary

Lab3要求我们实现进程的创建、切换和调度,其中进程的调度主要是通过设置异常处理机制来实现。
本次实验的难度比Lab2稍稍低一些,主要原因是本次lab中各个函数之间的联系比较紧密。虽然某些复杂函数理解起来还是有些困难,但是如果在宏观上把握这些函数的关系,那么对于单个函数的理解就变得相对容易了。
这周刚好冯如杯、蓝桥杯、电梯第二周、学生会和班委会一堆事撞一起,OS的难度不大真的减压不少,期待lab4带来更多精彩。
- Title: lab3_report
- Author: Charles
- Created at : 2023-03-27 21:48:05
- Updated at : 2023-11-05 21:36:18
- Link: https://charles2530.github.io/2023/03/27/lab3-report/
- License: This work is licensed under CC BY-NC-SA 4.0.